首页
Portal
推广软件
加入会员
代理推广
登录
搜索
搜索
本版
帖子
用户
营销软件VIP区 >
推广软件
本站事务 >
本站公告
软件反馈
每日签到
海外推广软件
私信推广软件
关注引流软件
邮件营销软件
苹果营销软件
QQ营销软件
SEO优化软件
游戏推广软件
直播推广软件
短信营销软件
协议注册软件
星推网
»
论坛
›
营销软件VIP区
›
推广软件
›
小红薯笔记AI发布软件,支持DeepSeek自动生成标题和内容 ...
admin
推广软件
2025-05-02
[关注引流软件] 小红薯笔记AI发布软件,支持DeepSeek自动生成标题和内容,可发布笔记艾特指定用户
admin
admin
当前在线
积分
8670
该用户从未签到
2656
主题
169
回帖
8670
积分
管理员
积分
8670
发消息
在线视频演示
如果无法播放,请点击此处在新窗口打开
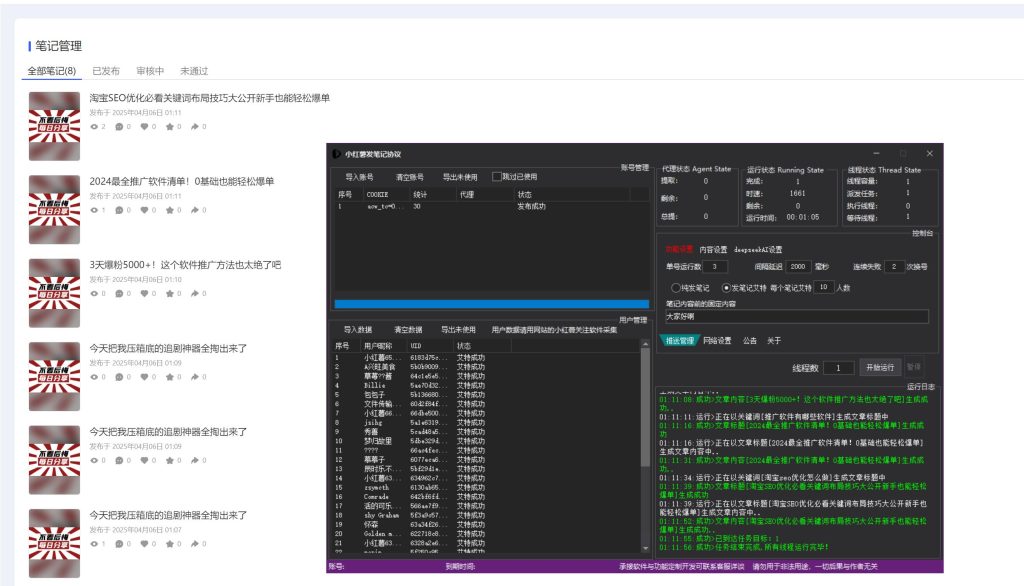
软件功能介绍:
1.内容生成
软件已对接DeepSeek AI,支持导入关键词,按关键词自动生成文章的标题,然后文章的内容以生成的标题去生成文章内容,当然也支持自定义导入文章标题和文章内容进行发布,可以自己选择使用
2.图文
软件支持选择文件夹,将你的图片放到文件夹里面,软件发布的时候自动随机调用这个文件夹的图片进行发布,建议多放一些
3.固定内容
软件支持在文章内容前插入指定的固定内容
4.发布选项
软件支持选择发布纯笔记或发布笔记艾特指定用户的功能选项,如果选择了发布笔记艾特指定用户,则导入你需要艾特的用户,软件发布笔记的时候会自动艾特你指定的用户,不选择则不艾特,可以按需选择
软件支持多账号多线程自动化批量发布笔记,支持每一个账号发布多少条自动换号和对接代理API等设置,可稳定24小时挂机运行
以上就是小红薯笔记AI发布软件的功能介绍
© 免责声明 温馨提示《请勿使用本软件进行非法活动,凡发现者禁封上报有关部门处理,本软件仅提供参考学习使用,请在下载24小时后删除本软件,若因使用者触犯法律法规带来的任何后果均与本站(作者)无关》
若您已下载本软件则代表同意以上声明且正规合法使用
上一篇:
B度APP评论艾特协议软件 支持自动采集用户 修改资料 关注和评论艾特
下一篇:
DY获客系统,关键词采集相关评论用户,支持截流采集和时间过滤
更多帖子推荐
百度智能体自动创建协议软件 支持关键词批量创建 抢占关键词首页排名流量
队信APP加好友推广营销协议软件:一键批量注册与精准推广引流
小红薯精准营销新软件:精准采集与批量关注,助你引爆流量转化!
缅贝APP推广营销协议软件:高效引流神器,注册+检存+暴力加友突破限制!
海鸥APP推广软件:全自动注册+批量加好友+私信营销神器 | 高效引流营销软件
美篇APP推广营销神器:高效获客+高效推送私信,这款软件让网络推广事半功倍
密鸽AI APP推广协议软件:批量注册+数据检存+添加好友,助你自动化营销的协议软件
什么值得买APP引流推广协议软件:高效自动化引流软件 | 精准获客营销利器
5sing私信协议软件 支持批量注册账号 采集用户 群发私信
QQ加好友协议软件 支持自定义验证消息申请添加好友
回复
关闭延时
使用道具
举报
上一个主题
下一个主题
返回列表
高级模式
B
Color
Image
Link
Quote
Code
Smilies
您需要登录后才可以回帖
登录
|
立即注册
本版积分规则
发表回复
回帖后跳转到最后一页
admin
发表主题 2656
售价:
1800
¥
普通用户购买价格 :
1800 ¥
尊贵VIP会员 :
免费
登录后下载
1.开通会员可免费下载本软件
2.推荐好友加入会员返利提成
3.支持精品资源互换本软件
4.本软件支持贴牌代理销售
5.软件使用问题前往反馈
6.提供引流渠道可免费开发软件
7.承接软件定制开发服务与需求二开
热门推广软件
海鸥APP推广软件:全自动注册+批量加好友+私信营销神器 | 高效引流营销软件
特盐APP私信协议软件 支持账号注册 采集用户 修改资料 批量私信和关注
懂车帝关注协议软件 支持自动采集用户 修改资料和批量关注
CSDNapp私信协议软件 ,支持注册账号,采集博主粉丝,私信与关注
与你APP加好友协议软件 支持注册账号 手机号检存用户 修改资料和批量添加好友
网易小蜜蜂APP关注协议软件 支持采集用户 修改资料 批量关注和评论点赞
汽车之家私信协议软件 支持注册 采集用户 修改资料 关注和批量私信
得物APP关注协议 支持采集用户 修改资料 批量关注和评论点赞
TG炒群协议 支持多号多线程批量发送群消息
诚信APP加好友协议软件 支持自动注册账号 手机号检存用户 修改资料和批量添加好友申请
最新推广软件
海鸥APP推广软件:全自动注册+批量加好友+私信营销神器 | 高效引流营销软件
06-08
特盐APP私信协议软件 支持账号注册 采集用户 修改资料 批量私信和关注
06-08
CSDNapp私信协议软件 ,支持注册账号,采集博主粉丝,私信与关注
06-08
得物APP关注协议 支持采集用户 修改资料 批量关注和评论点赞
06-08
与你APP加好友协议软件 支持注册账号 手机号检存用户 修改资料和批量添加好友
06-08
汽车之家私信协议软件 支持注册 采集用户 修改资料 关注和批量私信
06-08
懂车帝关注协议软件 支持自动采集用户 修改资料和批量关注
06-08
【默往APP营销推广软件】90%同行不知道的4大引流核心!轻松引爆流量
06-08
诚信APP加好友协议软件 支持自动注册账号 手机号检存用户 修改资料和批量添加好友申请
06-08
海外Reddit私信协议软件 支持采集帖子评论用户 批量发送私信
06-08
标签
网络推广
(8)
网络营销
(0)
seo优化
(0)
邮件群发
(0)
推广引流
(0)
营销软件
(0)
网络宣传
(0)
推广软件
(0)
引流协议软件
(0)
引流软件
(0)
邮件营销软件
(0)
邮件群发软件
(0)
邮件营销
(0)
推广引流软件
(0)
推广引流协议
(0)
引流协议
(0)
短信营销软件
(0)
海外营销软件
(0)
qq营销软件
(0)
推广营销
(0)