首页
Portal
推广软件
加入会员
代理推广
登录
搜索
搜索
本版
帖子
用户
营销软件VIP区 >
推广软件
本站事务 >
本站公告
软件反馈
每日签到
海外推广软件
私信推广软件
关注引流软件
邮件营销软件
苹果营销软件
QQ营销软件
SEO优化软件
游戏推广软件
直播推广软件
短信营销软件
协议注册软件
星推网
»
论坛
›
营销软件VIP区
›
推广软件
›
失效软件
›
MTS邮件营销推广引流协议软件 单机日发十万+量 广告效果 ...
admin
失效软件
2023-08-03
MTS邮件营销推广引流协议软件 单机日发十万+量 广告效果好 封封强制弹窗显示广告 支持发任何邮箱
admin
admin
当前离线
积分
8670
该用户从未签到
2656
主题
169
回帖
8670
积分
管理员
积分
8670
发消息
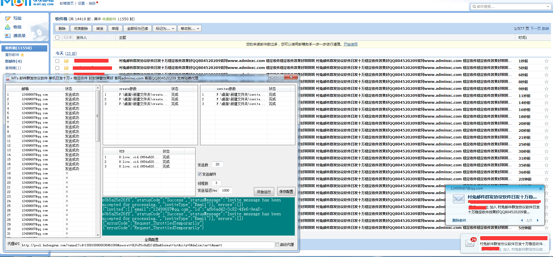
这款邮件群发引流协议支持多线程发送,速度非常的快,单线程运行10秒左右可以发100-300条,日发十万以上 ,支持多线程运行,广告效果展示好,内容限制不大,支持发网址QQ微信等广告内容,支持贴牌代理出售
软件成本说明:
需要手动接码注册账号获取发送参数,一个号的成本是0.2元左右,一个号测试可以发送8000条以上,隔天还可以继续使用,成本算是非常的低了
© 免责声明 温馨提示《请勿使用本软件进行非法活动,凡发现者禁封上报有关部门处理,本软件仅提供参考学习使用,请在下载24小时后删除本软件,若因使用者触犯法律法规带来的任何后果均与本站(作者)无关》
若您已下载本软件则代表同意以上声明且正规合法使用
上一篇:
邮件营销引流协议软件 Zh版 不需要发件人即可发邮件 稳定收件不拦截 单机日发几万稳定弹窗 效果好
下一篇:
Microsoft 365 邮件营销推广引流协议软件 稳定收件弹窗显示 单机日发几万+ 多号无限发模式 支持发网址广告
更多帖子推荐
百度智能体自动创建协议软件 支持关键词批量创建 抢占关键词首页排名流量
队信APP加好友推广营销协议软件:一键批量注册与精准推广引流
小红薯精准营销新软件:精准采集与批量关注,助你引爆流量转化!
缅贝APP推广营销协议软件:高效引流神器,注册+检存+暴力加友突破限制!
海鸥APP推广软件:全自动注册+批量加好友+私信营销神器 | 高效引流营销软件
美篇APP推广营销神器:高效获客+高效推送私信,这款软件让网络推广事半功倍
密鸽AI APP推广协议软件:批量注册+数据检存+添加好友,助你自动化营销的协议软件
什么值得买APP引流推广协议软件:高效自动化引流软件 | 精准获客营销利器
5sing私信协议软件 支持批量注册账号 采集用户 群发私信
QQ加好友协议软件 支持自定义验证消息申请添加好友
回复
关闭延时
使用道具
举报
上一个主题
下一个主题
返回列表
高级模式
B
Color
Image
Link
Quote
Code
Smilies
您需要登录后才可以回帖
登录
|
立即注册
本版积分规则
发表回复
回帖后跳转到最后一页
admin
发表主题 2656
热门推广软件
海鸥APP推广软件:全自动注册+批量加好友+私信营销神器 | 高效引流营销软件
特盐APP私信协议软件 支持账号注册 采集用户 修改资料 批量私信和关注
懂车帝关注协议软件 支持自动采集用户 修改资料和批量关注
CSDNapp私信协议软件 ,支持注册账号,采集博主粉丝,私信与关注
与你APP加好友协议软件 支持注册账号 手机号检存用户 修改资料和批量添加好友
汽车之家私信协议软件 支持注册 采集用户 修改资料 关注和批量私信
网易小蜜蜂APP关注协议软件 支持采集用户 修改资料 批量关注和评论点赞
得物APP关注协议 支持采集用户 修改资料 批量关注和评论点赞
TG炒群协议 支持多号多线程批量发送群消息
诚信APP加好友协议软件 支持自动注册账号 手机号检存用户 修改资料和批量添加好友申请
最新推广软件
海鸥APP推广软件:全自动注册+批量加好友+私信营销神器 | 高效引流营销软件
06-08
特盐APP私信协议软件 支持账号注册 采集用户 修改资料 批量私信和关注
06-08
CSDNapp私信协议软件 ,支持注册账号,采集博主粉丝,私信与关注
06-08
得物APP关注协议 支持采集用户 修改资料 批量关注和评论点赞
06-08
与你APP加好友协议软件 支持注册账号 手机号检存用户 修改资料和批量添加好友
06-08
汽车之家私信协议软件 支持注册 采集用户 修改资料 关注和批量私信
06-08
懂车帝关注协议软件 支持自动采集用户 修改资料和批量关注
06-08
【默往APP营销推广软件】90%同行不知道的4大引流核心!轻松引爆流量
06-08
诚信APP加好友协议软件 支持自动注册账号 手机号检存用户 修改资料和批量添加好友申请
06-08
海外Reddit私信协议软件 支持采集帖子评论用户 批量发送私信
06-08
标签
网络推广
(8)
网络营销
(0)
seo优化
(0)
邮件群发
(0)
推广引流
(0)
营销软件
(0)
网络宣传
(0)
推广软件
(0)
引流协议软件
(0)
引流软件
(0)
邮件营销软件
(0)
邮件群发软件
(0)
邮件营销
(0)
推广引流软件
(0)
推广引流协议
(0)
引流协议
(0)
短信营销软件
(0)
海外营销软件
(0)
qq营销软件
(0)
推广营销
(0)